CreativeTech.png

CREATIVE TECH

Creative Technology Experience

Through professional client work, personal projects, and commissioned art, I have hands on experience with many creative technologies, including:

  • Producing and developing AR Experiences for key Vidmob clients

  • Completing the Spark AR certification course from Meta in 2023, and acting as an AR SME for Vidmob

  • Overseeing production of branded VR experiences in Horizon Worlds, and acting as a VR SME for Vidmob

  • Producing original 3D animation (procedural and motion-capture) for live concert visuals and music videos

  • Developing and programming game and interactive experience prototypes in Unity and Unreal Engine

  • Working with custom generative AI models to create suplemental assets for design and 3D animation projects

  • Incoporating LLMs into creative workflows

 
 

Branded AR Effects and Filters

A sampling of the branded AR experiences I produced as an AR SME at Vidmob. More AR work available upon request.

 
 

Show Visuals

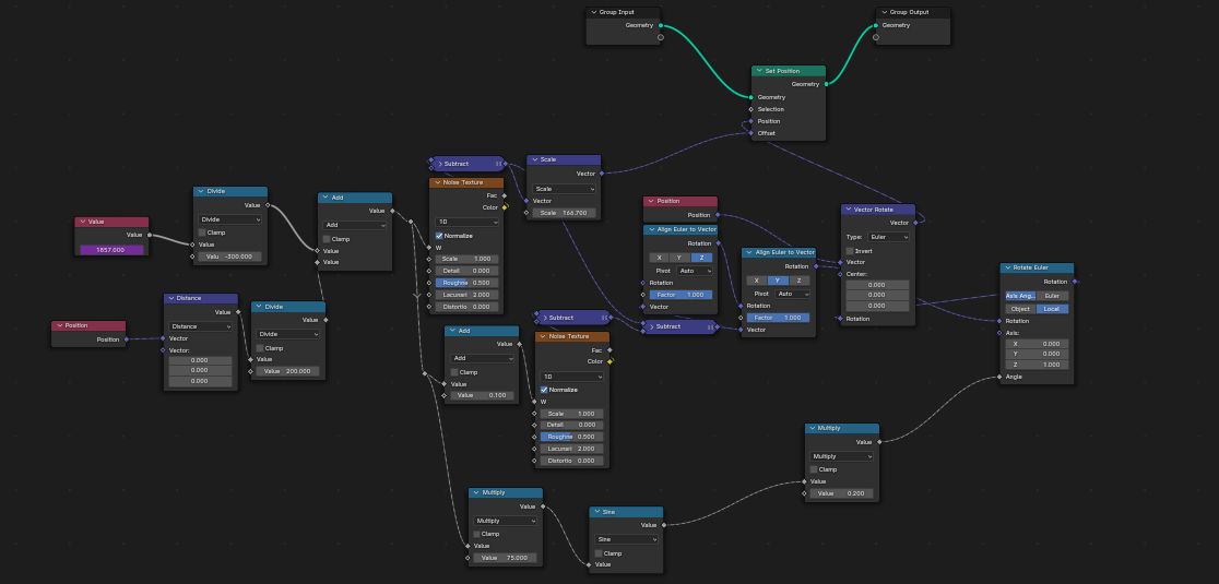
Commisioned by Samia, for a performance at the Out of the Blue Festival, Cancun, 2023. Looping programmatic fish animations, created in Blender with geometry nodes.

 
 

Game Dev & Concepting

Sample of concept art, prototypes, and WIP gameplay of sheep-herding game casual game developed in Unity.

 
 

Misc. 3D Creative

Created in Blender

 
 

MORE WORK AVAILABLE UPON REQUEST